Dokumentation

SQL-Abfragen

Datenbanken

In diesem Beispiel können SQL-Abfragen über eine API an die angeschlossene Datenbank gestellt werden. Als Rückmeldung erhält man ein Array, das in Tabellenform dargestellt wird.

Im Folgenden werden die verfügbaren Datenbanken beschrieben.

Schul-Datenbank

ERM (Schule) ERM Abitraining-Datenbank

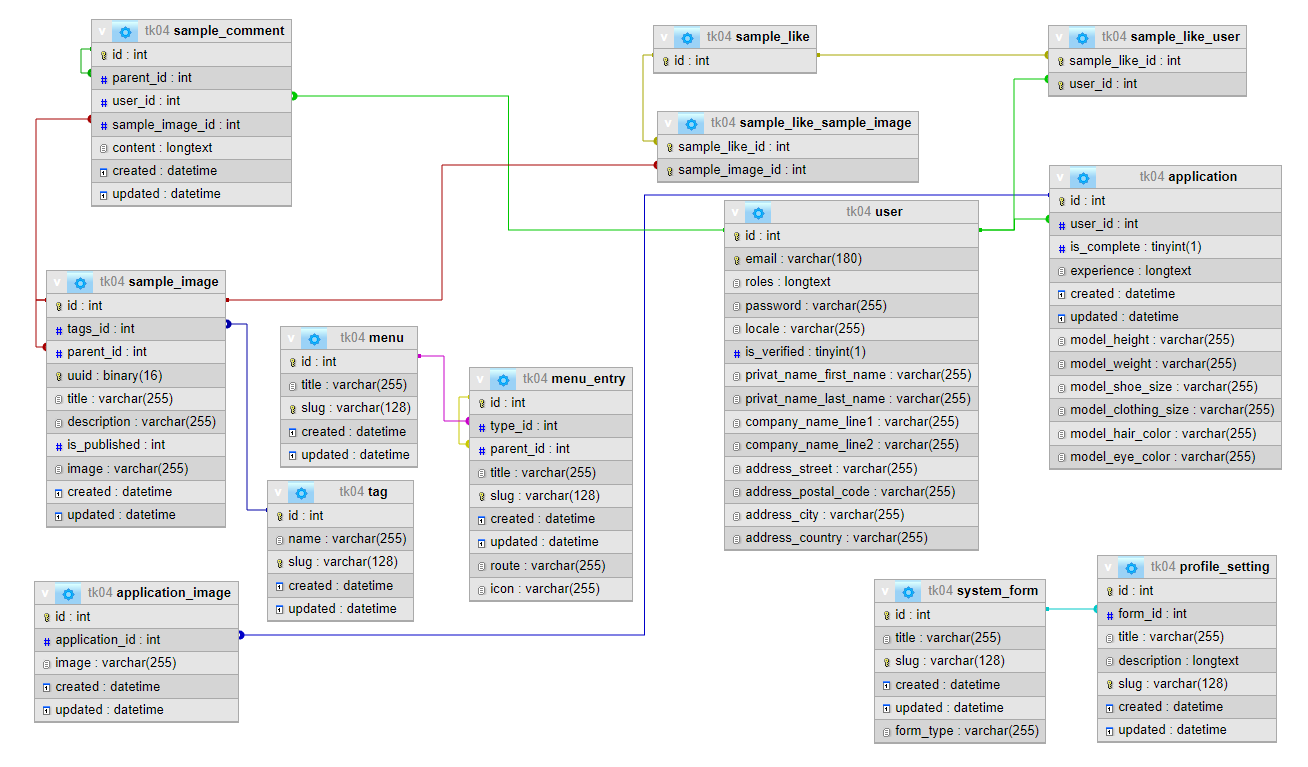
Wagner Pictures-Datenbank

  • Struktur der Wagner Pictures-Datenbank.
ERM (Wagner Pictures) ERM Wagner Pictures

Formular

Ergebnistabelle

                    
                
Mitglied in